OAuth2 的概念
OAuth是一個關于授權的開放網絡標準,OAuth2是其2.0版本。
它規定了四種操作流程(授權模式)來確保安全
應用場景有第三方應用的接入、微服務鑒權互信、接入第三方平臺、第一方密碼登錄等
Java王國中Spring Security也對OAuth2標準進行了實現。
OAuth2授權模式
OAuth2定義了四種授權模式(授權流程)來對資源的訪問進行控制
- 授權碼模式(Authorization Code Grant)
- 隱式授權模式(Implicit Grant)
- 用戶名密碼模式(Resource Owner Password Credentials Grant)
- 客戶端模式(Client Credentials Grant)
無論哪個模式(流程)都擁有三個必要角色:客戶端、授權服務器、資源服務器,有的還有用戶(資源擁有者),下面簡單介紹下授權流程
授權碼模式(Authorization Code Grant)
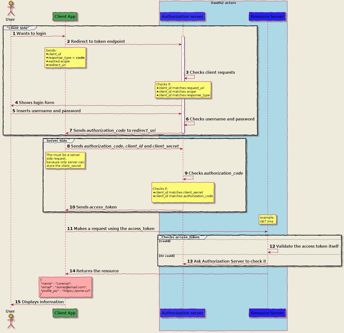
授權碼模式是OAuth2目前最安全最復雜的授權流程,先放一張圖,稍做解釋

如上圖,我們可以看到此流程可大致分為三大部分
- Client Side:用戶+客戶端與授權服務器的交互
- Server Side:客戶端與授權服務器之間的交互
- Check Access Token:客戶端與資源服務器之間的交互 + 資源服務器與授權服務器之間的交互
整體上來說,可以用一句話概括授權碼模式授權流程
客戶端換取授權碼,客戶端使用授權碼換token,客戶端使用token訪問資源
接下來對這三部分進行一些說明 :
前提條件:
- 第三方客戶端需要提前與資源擁有方(同時也是授權所有方)協商客戶端id(client_id),客戶端密鑰(client_secret)
- 文中暫時未將scope、state等依賴具體框架的內容寫進來,這里可以參考Spring Security OAuth2的實現
Client Side
客戶端換取授權碼
這個客戶端可以是瀏覽器,
- 客戶端將
client_id + client_secret + 授權模式標識(grant_type) + 回調地址(redirect_uri)拼成url訪問授權服務器授權端點
- 授權服務器返回登錄界面,要求
用戶登錄(此時用戶提交的密碼等直接發到授權服務器,進行校驗)
- 授權服務器返回授權審批界面,
用戶授權完成
- 授權服務器
返回授權碼到回調地址
Server Side
客戶端使用授權碼換token
- 客戶端接收到授權碼,并使用授權碼 + client_id + client_secret訪問授權服務器頒發token端點
- 授權服務器校驗通過,頒發token返回給客戶端
- 客戶端保存token到存儲器(推薦cookie)
Check Access Token
客戶端使用token訪問資源
- 客戶端在請求頭中添加token,訪問資源服務器
- 資源服務器收到請求,先調用校驗token的方法(可以是遠程調用授權服務器校驗端點,也可以直接訪問授權存儲器手動校對)
- 資源服務器校驗成功,返回資源
這里的說明省去了一些參數,如scope(請求token的作用域)、state(用于保證請求不被CSRF)、redirect_uri(授權服務器回調uri),先理解概念,實現的時候再去要求
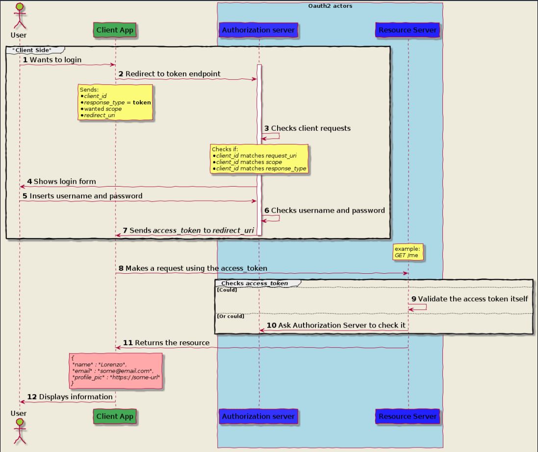
隱式授權模式(Implicit Grant)

隱式授權模式大致可分為兩部分:
- Client Side:用戶+客戶端與授權服務器的交互
- Check Access Token:客戶端與資源服務器之間的交互 + 資源服務器與授權服務器之間的交互
用一句話概括隱式授權模式授權流程
客戶端讓用戶登錄授權服務器換token,客戶端使用token訪問資源
Client Side
客戶端讓用戶登錄授權服務器換token
- 客戶端(瀏覽器或單頁應用)將
client_id + 授權模式標識(grant_type)+ 回調地址(redirect_uri)拼成url訪問授權服務器授權端點
- 授權服務器跳轉用戶登錄界面,用戶登錄
- 用戶授權
- 授權服務器
訪問回調地址返回token給客戶端
Check Access Token
客戶端使用token訪問資源
- 客戶端在請求頭中添加token,訪問資源服務器
- 資源服務器收到請求,先調用校驗token的方法(可以是遠程調用授權服務器校驗端點,也可以直接訪問授權存儲器手動校對)
- 資源服務器校驗成功,返回資源
密碼模式(Resource Owner Password Credentials Grant)

密碼模式大體上也分為兩部分:
- Client Side: 用戶與客戶端交互,客戶端與授權服務器交互
- Check Access Token:客戶端與資源服務器之間的交互 + 資源服務器與授權服務器之間的交互
一句話概括用戶名密碼模式流程:
用戶在客戶端提交賬號密碼換token,客戶端使用token訪問資源
Client Side
用戶在客戶端提交賬號密碼換token
- 客戶端要求用戶登錄
- 用戶輸入密碼,客戶端將表單中添加客戶端的client_id + client_secret發送給授權服務器頒發token端點
- 授權服務器校驗用戶名、用戶密碼、client_id、client_secret,均通過返回token到客戶端
- 客戶端保存token
Check Access Token
客戶端使用token訪問資源
- 客戶端在請求頭中添加token,訪問資源服務器
- 資源服務器收到請求,先調用校驗token的方法(可以是遠程調用授權服務器校驗端點,也可以直接訪問授權存儲器手動校對)
- 資源服務器校驗成功,返回資源
客戶端模式(Client Credentials Grant)

客戶端模式大體上分為兩部分:
- Server Side: 客戶端與授權服務器之間的交互
- Check Access Token: 客戶端與資源服務器,資源服務器與授權服務器之間的交互
一句話概括客戶端模式授權流程:
客戶端使用自己的標識換token,客戶端使用token訪問資源
Server Side
客戶端使用自己的標識換token
- 客戶端使用client_id + client_secret + 授權模式標識訪問授權服務器的
頒發token端點
- 授權服務器校驗通過返回token給客戶端
- 客戶端保存token
Check Access Token
客戶端使用token訪問資源
- 客戶端在請求頭中添加token,訪問資源服務器
- 資源服務器收到請求,先調用校驗token的方法(可以是遠程調用授權服務器校驗端點,也可以直接訪問授權存儲器手動校對)
- 資源服務器校驗成功,返回資源
OAuth2授權模式的選型
考慮到授權場景的多樣性,可以參考以下兩種選型方式
按授權需要的多端情況

按客戶端類型與所有者

后記
學習OAuth2有一段時間了,把學到的知識分享出來,行文中難免有錯誤,如果發現還請留言指正,謝謝合作
參考文章與資料:
https://time.geekbang.org/course/intro/84 作者:楊波
https://blog.csdn.net/sinat_25295611/article/details/84980987 作者:Kayfen
How OAuth 2.0 works and how to choose the right flow 作者:Lorenzo Spyna
原文出處https://www.cnblogs.com/hellxz/p/oauth2_process.html
到此這篇關于OAuth 2.0 概念及授權流程梳理的文章就介紹到這了,更多相關OAuth2.0 授權流程內容請搜索腳本之家以前的文章或繼續瀏覽下面的相關文章希望大家以后多多支持腳本之家!
您可能感興趣的文章:- nodejs實現OAuth2.0授權服務認證
- 微信公眾號OAuth2.0網頁授權問題淺析
- Android仿新浪微博oauth2.0授權界面實現代碼(2)
- 微信網頁授權(OAuth2.0) PHP 源碼簡單實現
- ASP.NET實現QQ、微信、新浪微博OAuth2.0授權登錄